Moments et inscriptions aux moments

De La documentation de La Raffinerie
(Redirigé depuis Moments - Moments)
Aller à :navigation, rechercher

Définition d'un moment

Un moment est un évènement du calendrier de la Raffinerie, il est multiple et varié: réunion, soirée, formation, atelier, privatisation, chantier participatif ... Il a une date de début, une date de fin, une description, un référent, un visuel. Il peut avoir également des actions et missions.

Un moment suit plusieurs états:

  • Moments proposés

Moments qui n'est pas encore validé par le coordinateur, il s'agit ici de pré-réserver l'espace et le créneau avant validation.

  • Moments validés

Le moment est officiel et apparait dans les divers calendriers et programme destinés aux raffineurs (programme interne) ou au public (programme public).

  • Moments publiés

Un moment validé peut-être publié. Cette option est utilisée pour les moments publics afin de les faire apparaitre sur l'agenda public.

Définition des modèles de moments

Chaque moment est créé sur la base d'un modèle de moments

Modèle moments 1.png

Les principaux modèles de Moments sont:

  • Chantier participatif
  • Soirée avec programmation
  • Réunion
  • Formation
  • Permanence
  • Atelier
  • Privatisation
  • ...


Les modèles de moments ont plusieurs attributs:

  • modèle d'actions participatives

Les actions liées au moment sont les actions auxquelles le public ou les raffineurs peuvent s'inscrire, exemple: participer au chantier, animer un atelier, volontaire buvette, volontaire accueil .... Il y a plusieurs modèles d'actions participatives avec des actions prédéfinies:

  • actions chantier participatif
  • actions soirée avec programmation
  • actions soirée sans programmation
  • actions atelier et permanence
  • ....

Voir section Les actions

  • Catégorie dans programme

Sert à catégoriser les moments pour la création des agendas/calendriers. Sert principalement à l'impression du programme interne, ce qui permet de classer les moments par catégorie Réunions, Permanences internes, formation ...

  • Variante de calendrier

Permet de classer le moment dans 3 catégories pour l'affichage (site internet, etc...): Programme public, programme interne, privatisation

  • Visuels

Permet de lier un visuel ou des visuels par défaut pour le moment. Le visuel est utilisé pour les publications Facebook, newsletter, etc.

  • Intervalle entre moments

Nombre de jours entre deux itérations du moment. Permet de faciliter la création d'événements réguliers. Par exemple un intervalle de 7 jours va automatiquement remplir une date 7 jours après le dernier événement avec ce même modèle (exemple, chantier participatif récurrent).

  • Cercle concerné
  • Espace
  • Durée

Création d'un moment

La première étape est de sélectionner le modèle de moment. Cette étape est obligatoire (ne jamais créé un moment directement dans la vue Liste des moments). Une fois sélectionné le modèle dans la liste des modèles, cliquer sur le bouton bleu 'créer 1 moment XXXX'.

Création d'un moment.png

Scroller en bas de la liste des moments pour trouver le moment créé. Le moment est créé avec les attributs du modèle sélectionné, avec des attributs préremplis (Modèle de moment, catégorie, nom, variante de programme, description).

Création moments 2.png


Sélectionner la ligne et appuyer sur la barre ESPACE pour ouvrir la fiche du moment.

Fiche moment.png

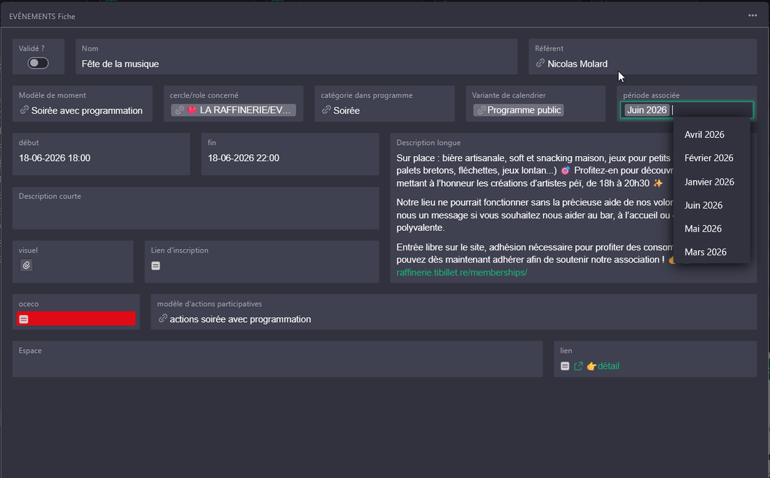
Vous pouvez modifier le nom pour un nom plus parlant.

Il est obligatoire de renseigner les champs suivants: Début, Fin, Référent, période associée.

Il est fortement recommandé d'ajouter une description (deux champs sont disponibles, description courte et longue) afin de décrire le moment, ses spécificités, etc ...

Pour certains moments, en particulier les privatisations, il est intéressant de remplir le champ espace, pour spécifier les espaces qui seront utilisés (salle de formation, varangue, site entier ...).

Validation du moment

Une fois le moment créé, vous pouvez le valider directement si tous les attributs obligatoires sont renseignés et si le moment est sur de se tenir. Pour se faire, utiliser la champ 'validé' en cochant le bouton.

Une fois validé, le moment apparait dans la page 'Moments validés'

Moments avec inscriptions

Les actions

Pour certains moments, il est possible d'y ajouter des actions auxquelles les raffineurs ou le publics pourront s'inscrire.

Sélectionner la page Actions à gauche et l'évènement pour lequel vous souhaitez ajouter des actions auxquelles s'inscrire. Cliquez sur sur le bouton bleu 'Importer X actions du modèle'. Dans notre exemple, les 9 actions du modèle d'actions participatives lié au modèle de moment vont être importé au moment 'Fête de la Musique'. Les actions apparaissent dans le cadre 'configurer les actions'.

Fiche actions.png

Les actions sont préformatées dans le modèle d'actions (voir plus bas). Il est possible de modifier les actions importées. Il est possible de supprimer, ajouter, modifier les actions (ces modifications n'altéreront pas le modèle d'action participative).

Tous les attributs de l'action peuvent être modifiées: le nom, le début et la fin de l'action, le nombre mini et maxi de participants à l'action ainsi que le nombre d'heures de monnaie-temps cumulée en réalisant l'action.

Les actions apparaîtront telles quelles dans l'interface d'inscription du Moment sur le site internet (voir plus bas)

Actions.png

IMPORTANT: A l'instant même que les actions sont importées du modèle, le bouton d'inscription du moment apparaitra dans l'agenda du site internet.

Il est donc conseillé, avant d'importer les actions, de ne pas publier le moment (il est possible de dé-publier), de prendre le temps de configurer les actions si besoin. Une fois que les actions sont validées, le moment peut être publié et les inscriptions seront immédiatement possible sur le site internet.

Les modèles d'actions

Les modèles d'actions sont paramétrables dans la page Modèles d'actions

Attributs d'une action:

  • nom
  • décalage heure de début
  • décalage heure de fin
  • Jauge mini

Le nombre minimum de participants pouvant s'inscrire à l'action

  • Jauge maxi

Le nombre maximum de participants pouvant s'inscrire à l'action

  • Monnaie-temps

Le nombre d'heures de monnaie-temps cumulée en réalisant l'action


Paramétrage de l'heure de début et de l'heure de fin de l'action:

Les colonnes décalage heure début et décalage heure fin permettent de fixer l'heure de début et l'heure de fin de l'action. La valeur indiquée dans cette colonne est exprimée en minute et se base sur l'heure de début et l'heure de fin du moment.

Exemple pour un évènement type soirée de 18h à 22h, utilisant le modèle d'actions 'actions soirée avec programmation'.

2 créneaux de volontariat kantine sont configurés ainsi:

  • Volontaire kantine 1er créneau

décalage heure de début = -120 soit 120 minutes (2 heures) avant le début du moment = 16 heures

décalage heure de fin = -180 soit 180 minutes (3 heures) avant la fin du moment = 19 heures

  • Volontaire kantine 2ème créneau

décalage heure de début = 60 soit 60 minutes (1 heure) après le début du moment = 19 heures

décalage heure de début = 0 soit l'heure de fin du moment = 22 heures

Modèle d'actions.png

Une fois les actions configurées et le moment publié, les inscriptions sont immédiatement possible pour le moment dans l'agenda du site internet.

Interface d'inscription aux moments

L'interface d'inscription se présente comme ci dessous. La personne intéressée doit s'identifier avec;

  • Nom et prénom
  • Email


A noter:

  • La procédure vérifie que le nom et le prénom correspondent à l'adresse email qui a été utilisée pour la procédure d'adhésion de la personne. Si l'adresse ne correspond pas un message d'erreur apparait et invite la personne à corriger son adresse email.
  • La procédure vérifie également que la personne est à jour de son adhésion et invite la personne a mettre à jour si l'adhesion n'est plus valide et empêche l'inscription au moment.
Fiche inscription.png

A chaque inscription un mail est envoyé à la personne pour confirmer son inscription. Dans ce mail figure également un lien vers le tableau de bord volontaire de la personne (voir section tableau de bord volontaire).

Il est possible de s'inscrire à plusieurs actions sauf si les actions sont simultanées, dans ce cas un message d'erreur de saisie informe la personne qu'elle ne peut s'inscrire à deux actions simultanées.

Outil d'administration des inscrits

La liste des inscrits aux actions est accessible dans la page Actions. Vous pouvez voir les inscrits à toutes les actions d'un moment et les inscrits à l'action sélectionné dans la liste des actions.

Après la fin du moment, le chargé d'organisation ou la personne habilité à le faire, doit confirmer la présence des inscrits avec le bouton 'confirmer'. Il est possible de sélectionner toutes les lignes et de confirmer tous les inscrits en même temps. Cette action valide la participation de la personne à l'action et crédite automatiquement son compteur de monnaie-temps dans le logiciel GRIST.

Voir section Monnaie-temps.